Nissan Rogue (T33) 2021-Present Service Manual: System Description :: System
System Description
-
An Electrically-driven Intelligent Brake Unit is a booster system that generates assist force by using an internal motor to operate a piston inside the master cylinder part.
-
Control module is integrated with Electrically-driven Intelligent Brake Unit.
-
The amount of brake pedal operation is detected by the stroke sensor, and sent to the control module of the Electrically-driven Intelligent Brake Unit.
-
Based on the commands from the control module of the Electrically-driven Intelligent Brake Unit, the motor inside the Electrically-driven Intelligent Brake Unit operates and presses the piston of master cylinder part.
-
Pressing the master cylinder piston, and brake fluid is sent to the ABS actuator and electric unit (control unit).
-
CONSULT can be used to diagnose the system diagnosis.
-
When there is a malfunction in the power system of the Electrically-driven Intelligent Brake Unit (no voltage is generated), voltage is temporarily supplied to the Electrically-driven Intelligent Brake Unit from the brake power supply backup unit. At the same time, the brake warning lamp and brake system warning lamp turn ON, and the warning buzzer sounds.
-
When a malfunction occurs in the Electrically-driven Intelligent Brake Unit, the VDC function performs control (boost operation). At the same time, the brake warning lamp and brake system warning lamp turn ON.
-
When a malfunction occurs in the PDM (Power Delivery Module) and 12V battery, the braking force is determined by the force pressing on the brake pedal (no boost operation). At the same time, the brake warning lamp and the brake system warning lamp turn ON.
-
When a malfunction occurs in the brake power supply backup unit, the brake system warning lamp turn ON.
-
When a malfunction occurs in the Electrically-driven Intelligent Brake Unit and in the VDC function, the braking force is determined by the force pressing on the brake pedal (no boost operation). At the same time, the brake warning lamp and brake system warning lamp turn ON.
-
When a malfunction occurs only Electrically-driven Intelligent Brake Unit, Electrically-driven Intelligent Brake Unit transmits to ABS actuator and electric unit (control unit) that Electrically-driven Intelligent Brake Unit is malfunction state.
-
A fail-safe function is available and is activated when a system malfunction occurs. Refer to Fail-safe.
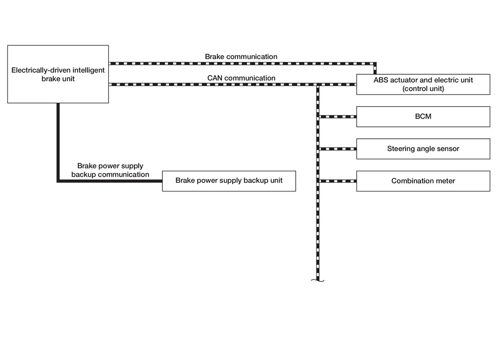
SYSTEM DIAGRAM

INPUT SIGNAL AND OUTPUT SIGNAL
Major signal transmission between each unit via communication lines is shown in the following table.
| Component | Function |
|---|---|
| Electrically-driven Intelligent Brake Unit | Refer to Component Description. |
| Brake power supply backup unit | Refer to Component Description. |
| Steering angle sensor |
Mainly transmits the following signal to Electrically-driven Intelligent Brake Unit via CAN communication.
|
| Combination meter |
Mainly receives the following signals from ABS actuator electric unit (control unit) via Electrically-driven Intelligent Brake Unit via CAN communication.
|
| ABS actuator and electric unit (control unit) |
Mainly transmits the following signals to Electrically-driven Intelligent Brake Unit via CAN communication.
Mainly receives the following signals from Electrically-driven Intelligent Brake Unit via CAN communication.
|
| BCM |
Mainly transmits the following signals to Electrically-driven Intelligent Brake Unit via CAN communication.
|
CONDITION FOR OPERATION OF THE WARNING LAMP AND THE WARNING BUZZER
Turns ON when Ignition switch turns ON and turns OFF when the system is normal, for bulb check.
| Condition (status) | Brake warning lamp (red) | Brake system warning lamp (yellow) | Warning buzzer |
|---|---|---|---|
| Ignition switch OFF | OFF | OFF | OFF |
| For several seconds after the Ignition switch is ON | ON | ON | OFF |
| Several seconds after Ignition switch ON (when the system is in normal operation) | OFF | OFF | OFF |
| When the power supply to the Electrically-driven Intelligent Brake Unit is changed from the 12V battery to the brake power supply backup unit | ON | ON | ON |
| Brake power supply backup unit is malfunctioning | OFF | ON | OFF |
| Electrically-driven Intelligent Brake Unit is malfunctioning | ON | ON | OFF |
| When brake fluid is less than the specified level (brake fluid level switch ON) | ON | OFF | OFF |
Fail-safe
-
When there is a malfunction in the power system of the Electrically-driven Intelligent Brake Unit (no voltage is generated), voltage is temporarily supplied to the Electrically-driven Intelligent Brake Unit from the brake power supply backup unit. At the same time, the brake warning lamp and brake system warning lamp turn ON and the buzzer sounds.
-
When a malfunction occurs in the Electrically-driven Intelligent Brake Unit, the VDC function performs control (boost operation).
-
When a malfunction occurs in the PDM (Power Delivery Module) and 12V battery, the braking force is determined by the force pressing on the brake pedal (no boost operation). At the same time, brake warning lamp and the brake system warning lamp turn ON.
-
When a malfunction occurs in the brake power supply backup unit, the brake system warning lamp turn ON.
-
When a malfunction occurs in the Electrically-driven Intelligent Brake Unit and in the VDC function, the braking force is determined by the force pressing on the brake pedal (no boost operation). At the same time, the brake warning lamp and brake system warning lamp turn ON.
| DTC | Fail-safe condition |
|---|---|
| B14E0-02 | Normal control |
| B14E0-09 | |
| B14E0-11 | |
| B14E0-12 | |
| B14E0-13 | |
| B14E0-1C | |
| B14E0-38 | |
| B14E0-4A | |
| B14E0-64 | |
| B14E1-02 | |
| B14E1-09 | |
| B14E1-11 | |
| B14E1-12 | |
| B14E1-13 | |
| B14E1-1C | |
| B14E1-38 | |
| B14E1-4A | |
| B14E1-64 | |
| B14E2-02 | |
| B14E2-09 | |
| B14E2-11 | |
| B14E2-12 | |
| B14E2-13 | |
| B14E2-1C | |
| B14E2-38 | |
| B14E2-4A | |
| B14E2-64 | |
| B14E3-02 | |
| B14E3-09 | |
| B14E3-11 | |
| B14E3-12 | |
| B14E3-13 | |
| B14E3-1C | |
| B14E3-38 | |
| B14E3-4A | |
| B14E3-64 | |
| B14E4-64 | |
| B14E5-64 | Normal control |
| B14E5-92 | |
| B14E6-85 | |
| B14E6-92 | |
| C18D0-01 |
The following functions are suspended.
|
| C18D1-09 | |
| C18D2-12 | |
| C18D3-14 | |
| C18D4-14 | |
| C18D5-09 | |
| C18D6-09 | |
| C18D7-09 | |
| C18D8-09 | |
| C18D9-09 | |
| C18DA-09 | |
| C18DB-09 | |
| C18DC-09 | |
| C18DD-09 | |
| C18DE-82 | |
| C18DE-83 | |
| C18DE-87 | |
| C18E1-04 | Normal control |
| C18E1-07 |
The following functions are suspended.
|
| C18E1-18 | |
| C18E1-19 | |
| C18E1-49 | |
| C18E1-4B | |
| C18E3-86 | |
| C18E4-88 | |
| C18E5-88 | |
| C18E6-49 | |
| C18E7-13 | Normal control |
| C18E7-16 | Normal control |
| C18E7-17 | |
| C18E7-1C | |
| C18E9-01 | |
| C18E9-04 | |
| C18E9-44 | |
| C18E9-45 | |
| C18E9-46 | |
| C18E9-47 | |
| C18E9-48 | |
| C18E9-49 | |
| C18E9-96 | |
| C18EA-01 | |
| C18EB-01 | |
| C18EC-01 |
The following functions are suspended.
|
| C18EC-04 | |
| C18EC-11 | |
| C18EC-12 | |
| C18EC-13 | |
| C18EC-14 | |
| C18EC-15 | |
| C18EC-1F | |
| C18ED-04 | |
| C18EE-01 | |
| C18EE-04 | |
| C18EE-64 | |
| C18EE-87 | |
| C18EE-96 | |
| C18EF-16 | |
| C18EF-17 | |
| C18EF-96 | |
| C18F1-08 | |
| C18F3-04 | |
| C18F3-4B | |
| C18F4-86 | Normal control |
| C18F5-08 | |
| C18F6-08 | |
| C18F7-08 | Normal control |
| C18F7-86 | |
| C18F8-08 | Normal control |
| C18F8-86 | |
| C18F9-02 | |
| C18FA-44 | Normal control |
| C18FA-46 | Normal control |
| C18FC-18 | Normal control |
| C18FC-19 | |
| C18FD-18 | |
| C18FD-19 | |
| C18FE-29 | |
| U1FA1-86 | Normal control |
| U2140-87 | |
| U2143-87 | |
| U2148-87 | Normal control |
| U214F-87 | Normal control |
| U2240-87 | |
| U2243-87 | |
| U2248-87 | Normal control |
| U224F-87 | Normal control |
| U2252-87 | |
| U225B-87 |
Warning / Indicator / Chime List
| Name | Design | Layout / Function |
|---|---|---|
| Brake warning lamp | ![]() |
For layout: Refer to Design. |
| For function: Refer to Brake Warning Lamp. | ||
| Brake system warning lamp | ![]() |
For layout: Refer to Design. |
| For function: Refer to Brake Warning Lamp. |
| Name | Design | Layout / Function |
|---|---|---|
| Brake warning lamp | ![]() |
For layout: Refer to Design. |
| For function: Refer to Brake Warning Lamp. | ||
| Brake system warning lamp | ![]() |
For layout: Refer to Design. |
| For function: Refer to Brake Warning Lamp. |
Other materials:
Cold weather driving
Freeing a frozen door lock
To help prevent a frozen door lock, apply deicer through the key hole before freezing occurs. If the lock becomes frozen, gently heat the key before inserting it into the key hole, or use the Intelligent Key system.
Anti-freeze
When outside temperatures are expected to dr ...
B2600-46 Configuration Error
DTC Description
DTC DETECTION LOGIC DTC No. CONSULT screen terms DTC detected condition
B2600-46
Configuration error
Diagnosis condition
When ignition switch is ON.
Signal (terminal)
—
Threshold
Errors are detected in the programming data stored in the 8CH CAN gatewa ...
Installation d'un dispositif de retenue pour enfant dos à la route à l'aide des
ceintures de sécurité
AVERTISSEMENT
Pour votre Nissan Rogue, la ceinture de sécurité à trois points d'ancrage avec enrouleur à blocage automatique (ALR) doit impérativement être utilisée lors de l'installation d'un dispositif de retenue pour enfant. Ne pas utiliser le mode de blocage des enrouleurs (ALR) peut e ...



