Nissan Rogue (T33) 2021-Present Service Manual: Back Door Open Function
System Description
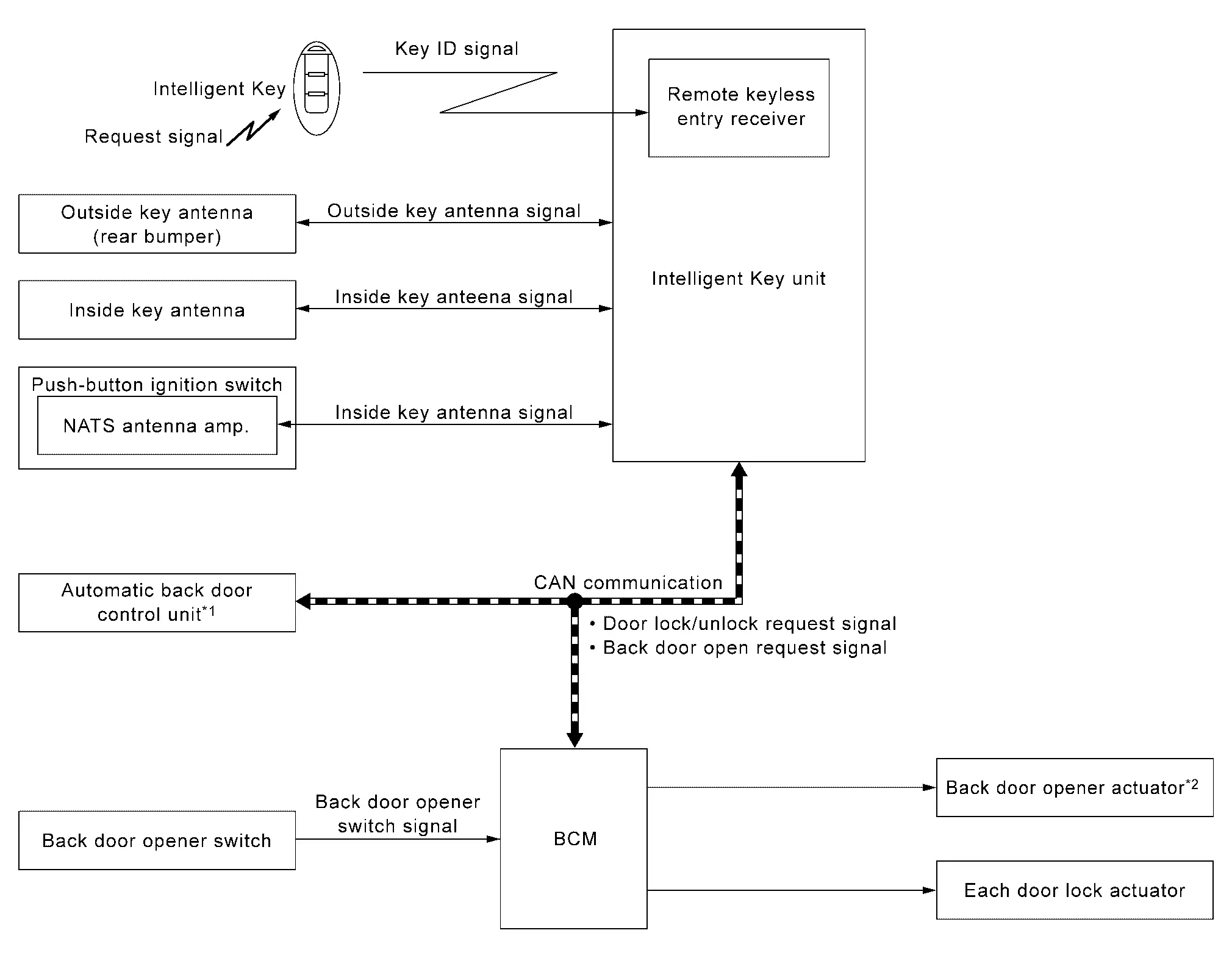
SYSTEM DIAGRAM

*1: With automatic back door system models
*2: Without automatic back door system models
BACK DOOR OPEN FUNCTION (WITHOUT AUTOMATIC BACK DOOR SYSTEM MODELS)
-
When the BCM detects that back door opener switch is pressed, then Intelligent Key unit transmits the request signal to the Intelligent Key. And then, check that the Intelligent Key is near the back door.
-
If the Intelligent Key is within the outside key antenna detection area, it receives the request signal and transmits the key ID signal to the Intelligent Key unit via remote keyless entry receiver.
-
Intelligent Key unit receives the key ID signal and compares it with the registered key ID to the Nissan Ariya vehicle.
-
If the verification result is OK, BCM unlock and opens back door.
BACK DOOR OPEN FUNCTION (WITH AUTOMATIC BACK DOOR SYSTEM MODELS)
-
When the BCM detects that back door opener switch is pressed, then Intelligent Key unit transmits the request signal to the Intelligent Key. And then, check that the Intelligent Key is near the back door.
-
If the Intelligent Key is within the outside key antenna detection area, it receives the request signal and transmits the key ID signal to the Intelligent Key unit via remote keyless entry receiver.
-
Intelligent Key unit receives the key ID signal and compares it with the registered key ID.
-
If the verification result is OK, Intelligent Key unit transmits the back door open request signal to automatic back door control unit via CAN communication.
-
Automatic back door control unit transmits back door open request signal to back door lock assembly and back door is open.
-
When the back door is open, automatic back door system performs waiting operation for next back door close operation.
The operation of then back door open is the same as the automatic back door system, refer to System Description.
OPERATION CONDITION
If the following conditions are satisfied, the back door can be opened.
| Back door opener switch operation | Operation condition |
|---|---|
| Open |
|
*: Even with a registered Intelligent Key remaining inside the vehicle, back door can be opened from outside of the Nissan Ariya vehicle with a spare Intelligent Key as long as key IDs are different.
NOTE:
For details back door open operation other conditions. Refer to System Description.
OUTSIDE KEY ANTENNA DETECTION AREA
The
outside key antenna detection area of back door open function is in the
range of approximately 0.8 m (31.50 in) surrounding back door opener
switch
. However, this operating range depends on the ambient conditions.

LIST OF OPERATION RELATED PARTS
Parts marked with × are the parts related to operation.
| Function | Intelligent Key | Intelligent Key unit | Back door opener actuator | Back door switch | Inside key antenna | Outside key antenna (rear bumper) | CAN communication system | BCM | Automatic back door control unit | Back door opener switch |
|---|---|---|---|---|---|---|---|---|---|---|
| Back open function (back door opener switch) | × | × | × | × | × | × | × | × | × | × |
Other materials:
Diagnostic Can Communication Circuit
Diagnosis Procedure
CONNECTOR INSPECTION
Turn the ignition switch OFF.
Disconnect the battery cable from the negative terminal.
Check the following terminals and connectors for damage, bend and loose connection (unit side and connector side).
Data link connector
8CH CAN gat ...
Dtc/circuit Diagnosis. Power Supply and Ground Circuit
Front Door Lock
Diagnosis Procedure
CHECK FUSE
Check that the following fuse is not blown (open).
Signal name Fuse No.
Front door lock actuator power supply
12 (10 A)
Is the fuse blown (open)?
YES>>
Replace the blown (open) fuse after repairing the affected circuit if a fu ...
Dtc/circuit Diagnosis. B2428-44 Automatic Back Door Control Unit
DTC Description
DTC DETECTION LOGIC DTC No.
CONSULT screen items
(Trouble diagnosis content) DTC Detection Condition
B2428-44
Automatic back door control unit
(Automatic back door control unit)
Diagnosis condition
All times
Signal (terminal)
—
Threshold
Automatic ...
