Nissan Rogue (T33) 2021-Present Service Manual: Door Lock Function
System Description
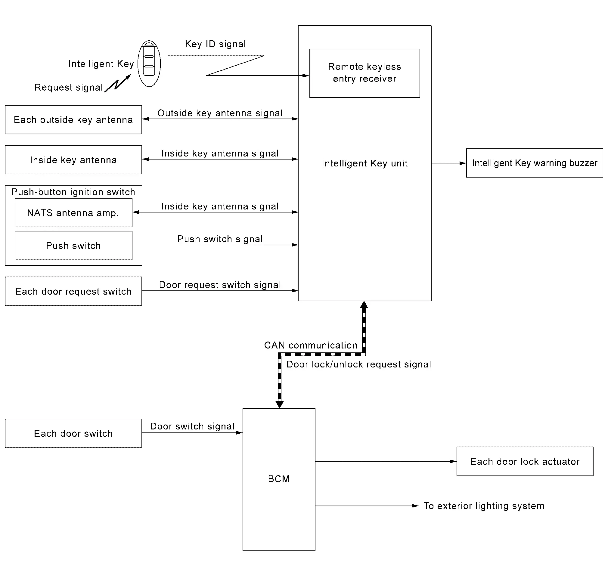
SYSTEM DIAGRAM

Door lock function controls operation function of the following items.
-
Door lock and unlock function (door request switch)
-
Selective unlock function (door request switch)
-
Reminder function (door request switch)
-
Auto door lock function (door request switch)
DOOR LOCK AND UNLOCK FUNCTION (DOOR REQUEST SWITCH)
When pressing the door request switch, it is possible to lock and unlock the door by carrying the Intelligent Key.
NOTE:
When "Approach Unlock" in "Vehicle Settings" of "combination meter" is [ON], selective unlock function cannot operate.
Operation Description
-
When the Intelligent Key unit detects that each door request switch is pressed, it starts the outside key antenna and inside key antenna corresponding to the pressed door request switch and transmits the request signal to the Intelligent Key. And then, check that the Intelligent Key is near the door.
-
If the Intelligent Key is within the outside key antenna detection area, it receives the request signal and transmits the key ID signal to the Intelligent Key unit via remote keyless entry receiver.
-
Intelligent Key unit receives the key ID signal and compares it with the registered key ID to the Nissan Ariya vehicle.
-
If the verification result is OK, Intelligent Key unit transmits the door lock/unlock request signal to BCM via CAN communication.
-
BCM transmits door lock/unlock request signal to each door lock actuator, activates each door lock actuator when receiving door lock/unlock request signal from Intelligent unit.
Operation Condition
If the following conditions are satisfied, door lock and unlock operation is performed if the door request switch is operated.
| Each door request switch operation | Operation condition |
|---|---|
| Lock |
|
| Unlock |
|
*: Even with a registered Intelligent Key remaining inside the vehicle, door lock or unlock can be operated from outside of the Nissan Ariya vehicle with a spare Intelligent Key as long as key IDs are different.
SELECTIVE UNLOCK FUNCTION (DOOR REQUEST SWITCH)
Lock Operation
When lock signal is sent from door request switch, all doors are locked.
Unlock Operation
-
When unlock signal from front door request switch LH is transmitted, front door LH unlocks. When front door request switch LH is operated again within 60 seconds, all door unlock.
-
When unlock signal from front door request switch RH is transmitted, front door RH unlock. When front door request switch RH is operated again within 60 seconds, all doors unlocks.
-
When unlock signal from back door request switch is transmitted, back door unlock. When back door request switch is operated again within 60 seconds, all doors unlocks.
REMINDER FUNCTION (DOOR REQUEST SWITCH)
When doors are locked or unlocked by door request switch, BCM blinks hazard warning lamps as a reminder or Intelligent Key warning buzzer signal to Intelligent Key unit via CAN communication. Reminder function does not operate if ignition switch in ON position. The reminder function has C mode and S mode.
| Operation | C mode | S mode | ||
|---|---|---|---|---|
| Door request switch | Lock | Unlock | Lock | Unlock |
| Hazard warning lamp | Twice | Once | Twice | – |
| Intelligent Key warning buzzer | Twice* | Once* | – | – |
*: Work support mode [Intelligent Key system answer back function setting] setting is "On"
How to Change Reminder Function Operation Mode
-
Reminder function operation mode can be changed using combination meter setting.
-
When lock and unlock signal are sent from the Intelligent Key for more than 4 seconds at the same time, the hazard and buzzer reminder mode is changed and hazard warning lamp blinks and horn sounds as per the following items:

AUTO DOOR LOCK FUNCTION (DOOR REQUEST SWITCH)
After door is unlocked by door request switch operation and if 60 seconds or more passes without performing the following operation, all doors are automatically locked. However, operation check function does not activate.
| Operating condition |
|
OUTSIDE KEY ANTENNA DETECTION AREA
The
outside key antenna detection area of door lock/unlock function is in
the range of approximately 0.8 m (31.50 in) surrounding the door request
switch
and back door request switch
. However, this operating range depends on the ambient conditions.

LIST OF OPERATION RELATED PARTS
Parts marked with × are the parts related to operation.
| Function | Intelligent Key | Intelligent Key unit | Door switch | Door request switch | Door lock actuator | Inside key antenna | Outside key antenna | Intelligent Key warning buzzer | CAN communication system | BCM | Hazard warning lamp | Push-button ignition switch | Combination meter |
|---|---|---|---|---|---|---|---|---|---|---|---|---|---|
| Door lock and unlock function (door request switch) | × | × | × | × | × | × | × | × | |||||
| Selective unlock function (door request switch) | × | × | × | × | × | × | × | × | |||||
| Reminder function (door request switch) | × | × | × | × | × | ||||||||
| Auto door lock function (door request switch) | × | × | × | × | × | × |
Other materials:
Dtc/circuit Diagnosis. B2428-46 Automatic Back Door Control Unit
DTC Description
DTC DETECTION LOGIC DTC No.
CONSULT screen items
(Trouble diagnosis content) DTC Detection Condition
B2428-46
Automatic back door control unit
(Automatic back door control unit)
Diagnosis condition
All times
Signal (terminal)
—
Threshold
Automatic ...
Dtc/circuit Diagnosis. Horn Function
Component Function Check
CHECK FUNCTION
CONSULT
Ignition switch OFF.
Perform “Horn” in “Active test” mode of “IPDM E/R”.
Check the horn operation.
Test item Description
Horn
On
Horn
Sounds (for 20 ms.)
Is the operation normal?
YES>>
Ins ...
Dtc/circuit Diagnosis. B100e-1a Knee Air Bag Module Rh
DTC Description
DTC DETECTION LOGIC DTC No.
CONSULT screen items
(Trouble diagnosis content) DTC Detection Condition
B100E-1A
Knee air bag module RH
(Knee air bag module right hand)
Diagnosis condition
When ignition switch is ON.
Signal (terminal)
Knee air bag module RH si ...
