Nissan Rogue (T33) 2021-Present Service Manual: Key Reminder Function
System Description
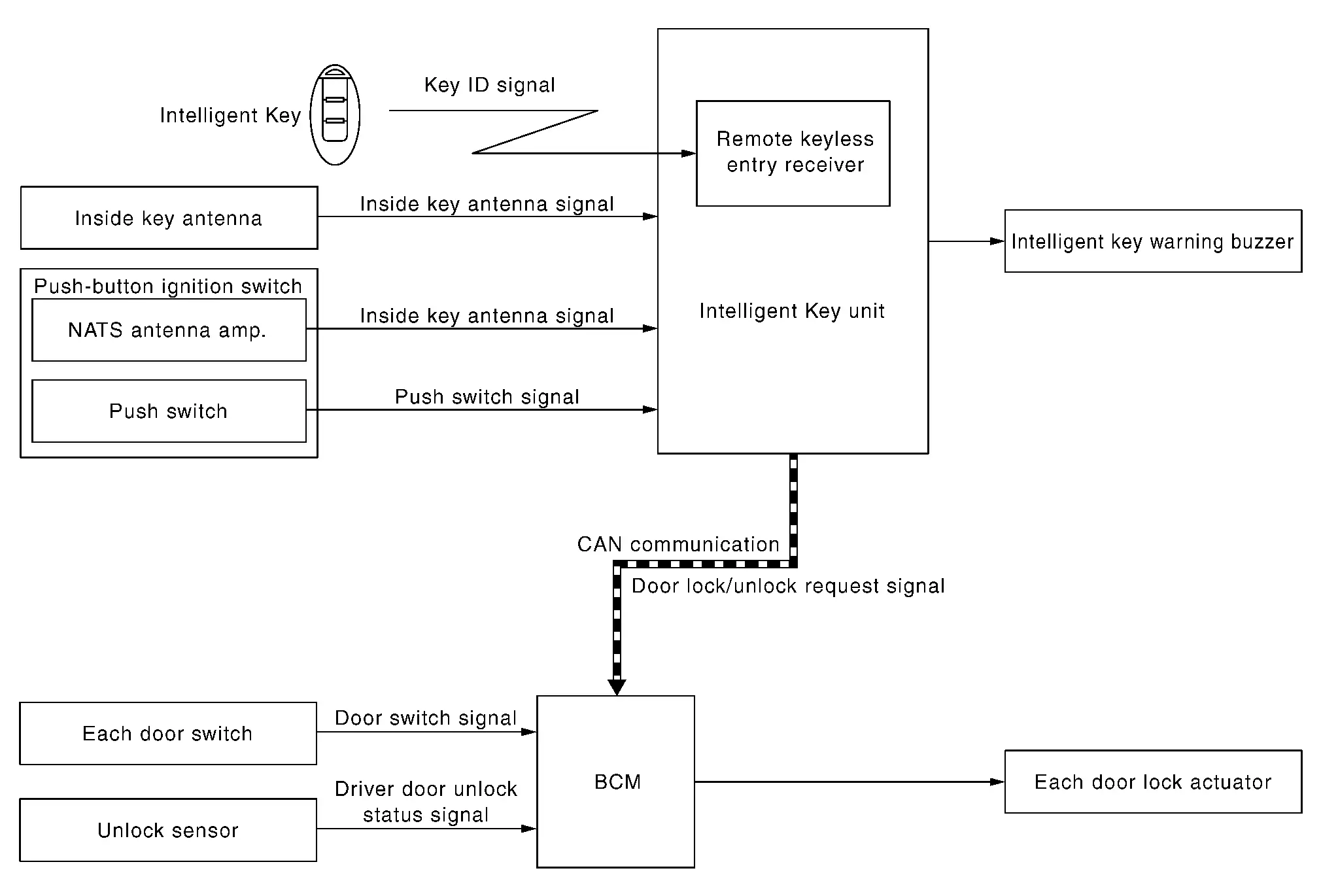
SYSTEM DIAGRAM

BASIC OPERATION
Key reminder is the function that prevents the key from being left in the vehicle.
Key reminder has the following 2 functions.
| Key remainder function | Operation condition | Operation |
|---|---|---|
| Front door LH closed* | When all doors other than front door LH are locked, front door LH locks within 0.3 seconds after front door LH is closed | All doors unlock |
| Door is open to closed |
When all of the following conditions are satisfied
|
|
*:If the door closing impact shocks the door lock knob, or contacts against baggage with the door lock knob might activate the door locks accidentally but unlock operation is perform in these cases.
NOTE:
The above function operates when the Intelligent Key is inside the Nissan Ariya vehicle. However, there may be times when the Intelligent Key cannot be detected, and this function does not operate when the Intelligent Key is on the instrument panel, rear parcel shelf, or in the glove box. Also, this system sometimes does not operate if the Intelligent Key is in the door pocket for the open door.
Other materials:
Systèmes d'éclairage avancés du Nissan Rogue
Gestion manuelle de l'Assistant de feux de route
Bien que le système soit sophistiqué, il est impératif de commuter manuellement entre les feux de route et les feux de croisement de votre Nissan Rogue dans les situations suivantes :
En cas de conditions météorologiques dégradées (fort ...
U218b Can Comm Circuit
DTC Description
DTC DETECTION LOGIC DTC
CONSULT screen terms
DTC detection condition
U218B
83
CAN communication error
Diagnosis condition
Ignition switch ON
Signal (terminal)
CAN communication signal
87
Threshold
ECM is not transmitting or receiving CAN com ...
U2140-87 Can Comm Err (ecm)
DTC Description
DESCRIPTIONCAN (Controller Area Network) is a serial
communication line for real time applications. It is an on-Nissan Ariya
vehicle multiplex communication line with high data communication speed
and excellent error detection ability. Modern Nissan Ariya vehicle is
equipped ...
